Motus hefur að bjóða heildstæða þjónustu fyrir öll innheimtustig en um slíka starfsemi gilda lög nr. 95/2008 og reglulegerð nr. 37/2009, sem meðal annars kveða á um hámarksfjárhæð innheimtukostnaðar. Segja má að innheimta skiptist í tvö stig: það fyrra er frum- og milliinnheimta þar sem greiðandi er áminntur um að standa skil á skuld sinni, og svo hið síðara sem er löginnheimta þar sem réttarfarslegum aðgerðum er beitt. Við höfum tekið hér saman upplýsingar til útskýringar á því hvernig krafa fer í gegnum innheimtuferilinn ásamt skýringum á helstu hugtökum.
Á meðfylgjandi mynd má sjá dæmi um kröfu sem greiðist ekki á eindaga og fer þá í gegnum frum- og milliinnheimtu og eftir það í löginnheimtu eða kröfuvakt eftir því hvort á betur við. Dagafjöldi milli aðgerða getur verið mismunandi eftir kröfuhöfum auk þess sem símhringingar og sms-sendingar geta bæst við.

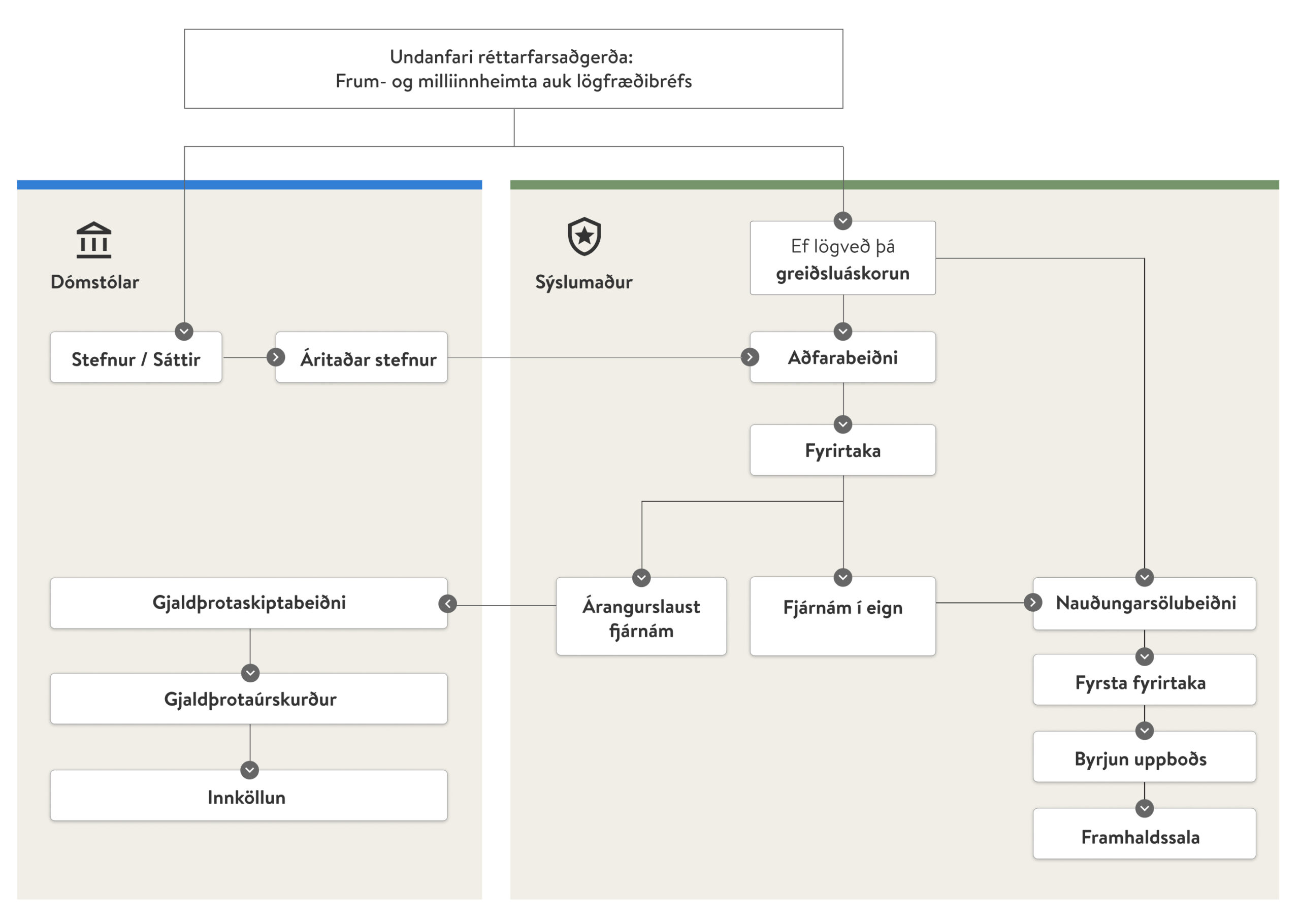
Réttarfarsaðgerðir eru aðgerðir sem beitt er með aðstoð opinbers valds, það er dómstóla og sýslumanna. Á meðfylgjandi mynd má sjá yfirlit yfir helstu réttarfarsaðgerðir og þar fyrir neðan útskýringar á helstu hugtökum.

Þegar stefna hefur verið birt greiðanda er hún send til héraðsdóms. Ef ekki koma fram andmæli vegna hennar er hún árituð og getum við í framhaldinu haldið áfram með málið til sýslumanns.
Greiðanda er það í sjálfsvald sett hvort hann mætir eða ekki. Ef greiðandi mætir og fer fram á frest til að taka til varna þá er honum almennt veittur hann. Ef greiðandi mætir ekki þá er stefnan árituð af dómara. Það er því ekki nauðsynlegt fyrir framgang málsins að greiðandi mæti fyrir héraðsdóm.
Áskorun til greiðanda um að ganga frá greiðslu kröfu sem send er með ábyrgðarbréfi eða birt af stefnuvotti. Það er krafa að birta slíka áskorun til að geta haldið áfram með mál, t.d. áður en farið er fram á nauðungarsölu.
Fjárnám er aðgerð sem sýslumaður framkvæmir að beiðni kröfuhafa og felur í sér að taka veð í eignum skuldara, ef þeim er að dreifa, til tryggingar greiðslu krafna á hendur honum.
Hægt er að gera fjárnám í fasteignum, ökutækjum, tækjum og lager og öðrum verðmætum sem talin eru standa undir skuldinni. Vissar eignir eru undanþegnar fjárnámi og eru þær skilgreindar í lögum sem til dæmis lausafjármunir sem nauðsynlegir eru til að halda látlaust heimili, nauðsynleg hjálpartæki vegna örorku, námsgögn vegna skólagöngu eða aðrir munir sem nýttir eru til atvinnu.
Ef ekki er vitað um eign er sýslumanni heimilt að ljúka fjárnámi án árangurs enda hafi gerðarþoli sannanlega verið boðaður til sýslumanns.
Ekki er nauðsynlegt að fara með allar kröfur fyrir dóm áður en þær eru sendar í fjárnám. Skuldabréf sem skýrlega kveða á um aðför án undangengins dóms eða sáttar eru til dæmis aðfararhæf án fyrirtöku fyrir dómi. Víxlar og tékkar eru einnig undanþegnir dómsúrskurði ásamt sáttum og nauðasamningum. Ef aðfararheimildin er ekki árituð stefna, dómur eða dómsátt verður að birta sérstaka greiðsluáskorun fyrir greiðanda áður en hægt er að krefjast aðfarar.